第一个MAUI项目


 

环境配置

创建MAUI项目之前, 首先确保您的电脑已经安装MAUI开发选项
图片

截止本文目前为止, 仅可通过VisualStudio2022 预览版进行创建MAUI项目

创建项目

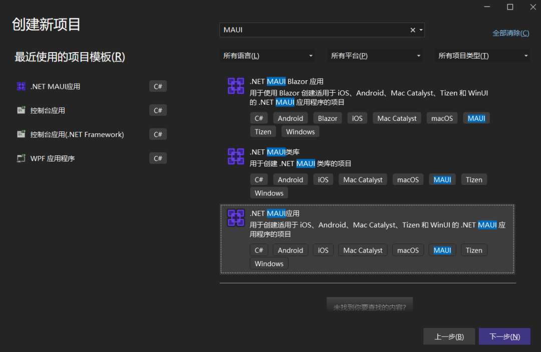
打开VS2022 Preview, 搜索MAUI项目模板, 找到 .NET MAUI应用, 下一步。
图片
设置项目名称以及解决方案保存位置, 完成创建。
图片
创建完成后, 整个项目解决方案如下所示。
图片

  • Platforms : 包含MAUI项目支持的所有平台

  • Resources : 项目中所用到的资源文件。如:图像、样式文件。

  • App.xaml : 跨平台移动应用程序的类

  • AppShell/MainPage : 默认模板项目Shell导航窗口

  • MauiProgram: 创建应用程序主机,初始化启动容器、服务以及构建。

启动项目

选择一个目标运行的平台, 启动项目。
图片

如下,演示了Windows平台的启动项目。
图片

总结

这一节主要教大家如何创建MAUI项目, 以及文件夹/类介绍

 

鸣谢:

https://mp.weixin.qq.com/s/GRY695eS-3HHd1LOTana0g